全部版块 我的主页
论坛 金融投资论坛 六区 金融实务版 比特币、区块链与元宇宙
513 0
2022-09-30
  Web 3.0应用程序叫做DApp,全名是Decentralized Application(去中心化应用程序)。

  要了解DApp,首先就得了解“去中心化”,在Web 2.0的时候,我们访问的服务都属于【中心化】服务,管理者有绝对的权威,平台的一些举措,对用户有着很大的影响。

  Web3.0,消除了中心化,没有集中式的数据库,没有存放后端代码的集中式Web服务器。采用了区块链技术,在互联网上的匿名节点维护的分布式状态机上构建应用程序。

  “状态机”是指一台机器,它维护一些给定的程序状态、以及该机器上允许的未来状态,它具有非常严格的规则(即共识)来定义状态如何转换。

  没有一个实体可以控制这个分布式的状态机——它由网络中的每个人共同维护。

  后端逻辑代码化身成状态机上的“智能合约”,这是开源的。

  再进一步看看这些新颖的概念:

  ethereum blockchain,以太坊区块链,被认为是“世界计算器”,一个可全局访问的状态机,对等节点网络维护,状态的更改遵循共识规则的约束;只要是写入了数据,就会被记录,数据不能再更新回去;

  智能合约:以太坊上运行的程序,由高级编程语言编写

  任何人都能检查智能合约是否合理;

  EVM虚拟机,用于执行合约的环境,相当于执行引擎;

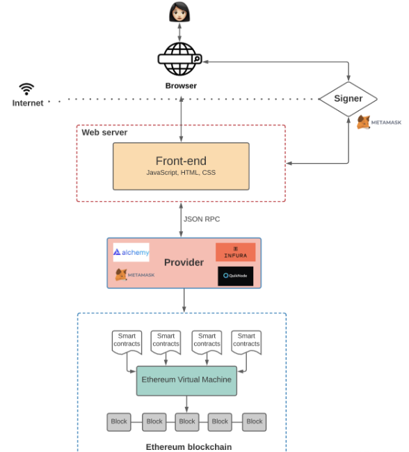
  OK,视野来到了前端代码部分。按道理将,前端代码应该也是用智能合约的方式实现,实际上,它也确实如此,不过要更为复杂一点。

  当我们想要与区块链上的数据和代码进行交互时,我们需要与这些节点中的一个进行交互。任何节点都可以广播在EVM上执行交易的请求,然后矿工将执行交易并将结果状态更改传播到网络的其余部分。

  广播新交易有两种方式:

  设置自己运行以太坊区块链软件的节点;

  使用Infura、Alchemy和Quicknode等第三方服务提供的节点;

  借助第三方节点可能会更轻松一点,它的逻辑是这样的:
1.jpg

  每个以太坊客户端(即提供者)都实现了JSON-RPC规范。这确保了当前端应用程序想要与区块链交互时,有一组统一的方法。JSON-RPC是一种无状态、轻量级的远程过程调用(RPC)协议,定义了多个数据结构及其处理规则。它与传输无关,可以通过多种方式传输,比如HTTP、套接字、其它传输环境,JSON(RFC 4627)作为一种数据格式。

  还有一个很重要的东西,进行身份验证,鉴权。通常借助Metamask实现;


  Metamask将用户的私钥存储在浏览器中,每当前端需要用户签署交易时,它就会调用Metamask。

附件列表
2.jpg

原图尺寸 59.14 KB

2.jpg

二维码

扫码加我 拉你入群

请注明:姓名-公司-职位

以便审核进群资格,未注明则拒绝

栏目导航
热门文章
推荐文章

说点什么

分享

扫码加好友,拉您进群
各岗位、行业、专业交流群