全部版块 我的主页
论坛 数据科学与人工智能 大数据分析 Hadoop论坛
3470 2
2016-12-22
大数据分析的六大最好工具之六: Pentaho BI

Pentaho BI 平台不同于传统的BI 产品,它是一个以流程为中心的,面向解决方案(Solution)的框架。其目的在于将一系列企业级BI产品、开源软件、API等等组件集成起来,方便商务智能应用的开发。它的出现,使得一系列的面向商务智能的独立产品如Jfree、Quartz等等,能够集成在一起,构成一项项复杂的、完整的商务智能解决方案。

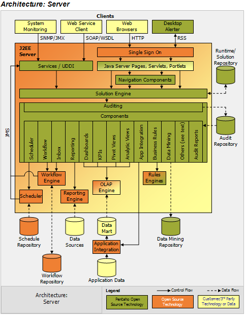
arch1.png

Pentaho BI 平台,Pentaho Open BI 套件的核心架构和基础,是以流程为中心的,因为其中枢控制器是一个工作流引擎。工作流引擎使用流程定义来定义在BI 平台上执行的商业智能流程。流程可以很容易的被定制,也可以添加新的流程。BI 平台包含组件和报表,用以分析这些流程的性能。目前,Pentaho的主要组成元素包括报表生成、分析、数据挖掘和工作流管理等等。这些组件通过 J2EE、WebService、SOAP、HTTP、Java、JavaScript、Portals等技术集成到Pentaho平台中来。 Pentaho的发行,主要以Pentaho SDK的形式进行。

Pentaho SDK共包含五个部分:Pentaho平台、Pentaho示例数据库、可独立运行的Pentaho平台、Pentaho解决方案示例和一个预先配制好的 Pentaho网络服务器。其中Pentaho平台是Pentaho平台最主要的部分,囊括了Pentaho平台源代码的主体;Pentaho数据库为 Pentaho平台的正常运行提供的数据服务,包括配置信息、Solution相关的信息等等,对于Pentaho平台来说它不是必须的,通过配置是可以用其它数据库服务取代的;可独立运行的Pentaho平台是Pentaho平台的独立运行模式的示例,它演示了如何使Pentaho平台在没有应用服务器支持的情况下独立运行;Pentaho解决方案示例是一个Eclipse工程,用来演示如何为Pentaho平台开发相关的商业智能解决方案。

Pentaho BI 平台构建于服务器,引擎和组件的基础之上。这些提供了系统的J2EE 服务器,安全,portal,工作流,规则引擎,图表,协作,内容管理,数据集成,分析和建模功能。这些组件的大部分是基于标准的,可使用其他产品替换之。


二维码

扫码加我 拉你入群

请注明:姓名-公司-职位

以便审核进群资格,未注明则拒绝

全部回复
2016-12-22 20:44:53
谢谢分享
二维码

扫码加我 拉你入群

请注明:姓名-公司-职位

以便审核进群资格,未注明则拒绝

2016-12-23 13:45:14
二维码

扫码加我 拉你入群

请注明:姓名-公司-职位

以便审核进群资格,未注明则拒绝

相关推荐
栏目导航
热门文章
推荐文章

说点什么

分享

扫码加好友,拉您进群
各岗位、行业、专业交流群