经管之家App
让优质教育人人可得
立即打开
全部版块
我的主页
›
论坛
›
数据科学与人工智能
›
数据分析与数据科学
›
R语言论坛
RStudio想要做分词词运,使用segment出现问题
楼主
suger16
834
1
收藏
2019-10-16
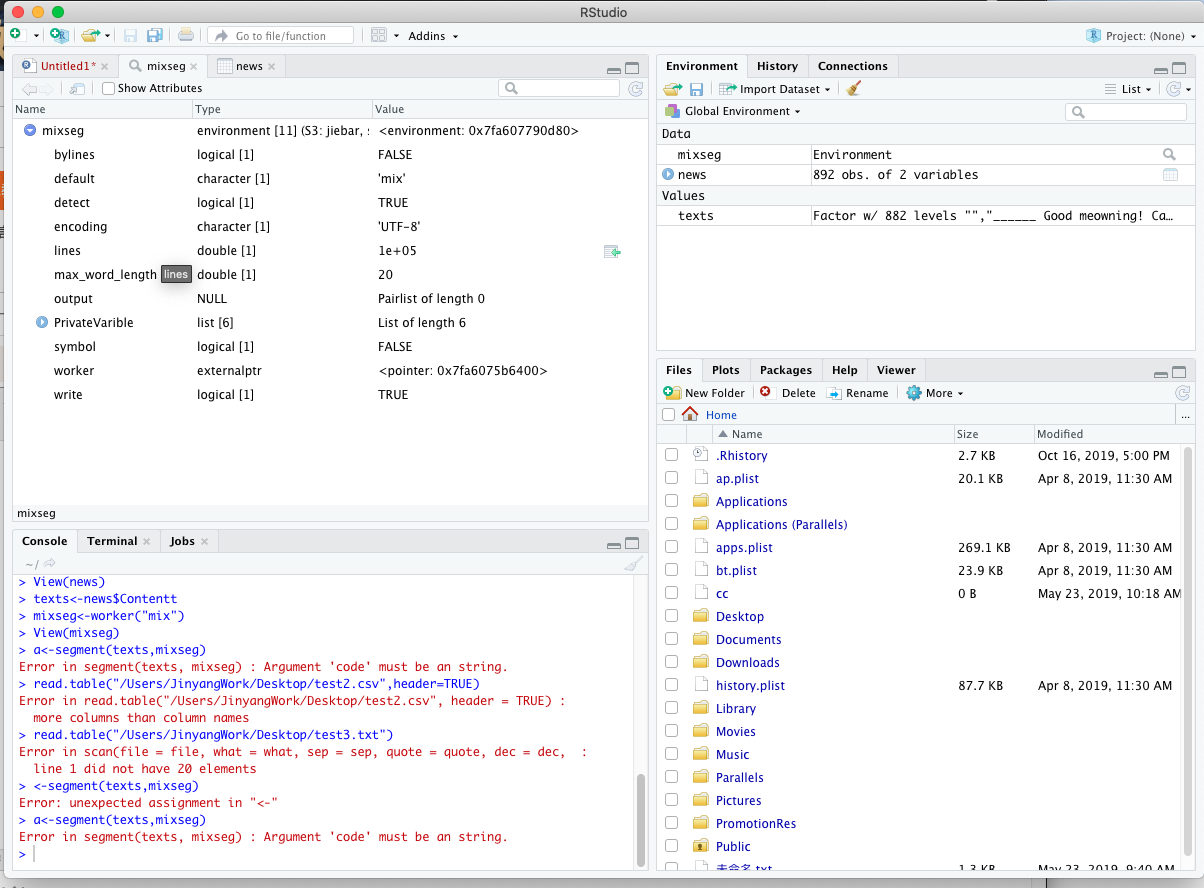
各位好,图片是我在使用 segment 出现的提示,说code必须为一个字符串,我的原数据是csv格式的,这里需要把csv转换成字符串吗?
附件列表
截屏2019-10-1617.29.29.png
原图尺寸 234.03 KB
扫码加我 拉你入群
请注明:姓名-公司-职位
以便审核进群资格,未注明则拒绝
全部回复
沙发
suger16
2019-10-16 17:46:36
好像查到了
as.character(texts)
扫码加我 拉你入群
请注明:姓名-公司-职位
以便审核进群资格,未注明则拒绝
栏目导航
R语言论坛
休闲灌水
真实世界经济学(含财经时事)
CFA、CVA、FRM等金融考证论坛
金融学(理论版)
马克思主义经济学
热门文章
表格结构数据的核心特征及具象实例解析
2026中信里昂风水指数
2026年中国白银行业市场供需现状及发展趋势 ...
查找文献Digital mapping of soil organic ...
精准匹配,菁英相伴--经管之家单身俱乐部, ...
科研时间70%耗在“下载-复制-粘贴”?零代码 ...
我该如何记住你?智能体记忆系统的演化之路
CDA数据分析脱产就业班于2026年3月7日开班! ...
CDA 认证考试大纲 2025 重磅更新:一二级考 ...
伍德里奇计量经济学导论第六版教材PDF
推荐文章
2026JG学术冬训营:从Stata初高到Python机器 ...
【必看】【本版版规,欢迎发悬赏贴求助】
26年寒假天津站|Gemini论文写作&数据分析 ...
关于如何利用文献的若干建议
关于学术研究和论文发表的一些建议
关于科研中如何学习基础知识的一些建议 (一 ...
一个自编的经济学建模小案例 --写给授课本科 ...
AI智能体赋能教学改革: 全国AI教育教学应用 ...
2025中国AIoT产业全景图谱报告-406页
关于文献求助的一些建议
说点什么
分享
微信
QQ空间
QQ
微博
扫码加好友,拉您进群
各岗位、行业、专业交流群