全部版块 我的主页
论坛 站务区 十一区 新手入门区
4103 5
2020-04-18
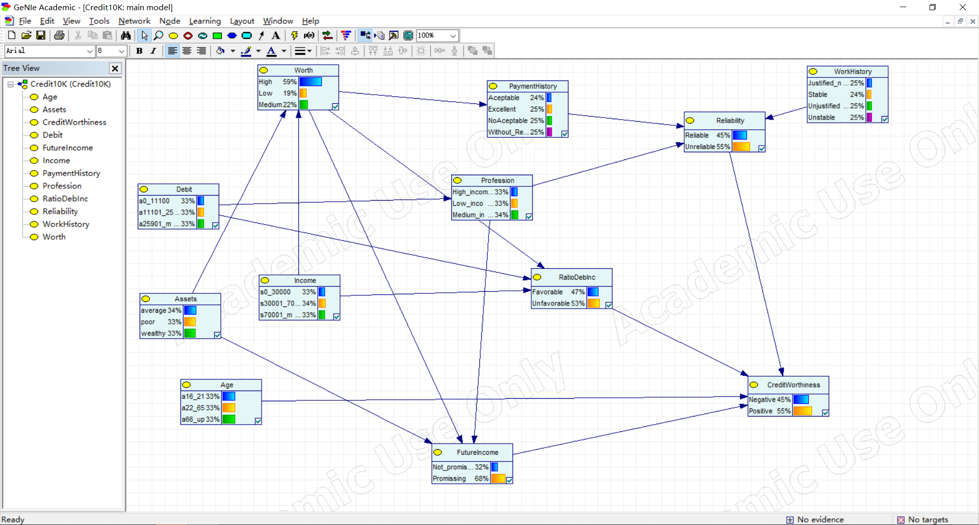
贝叶斯网络分析软件GeNIe 2.4+英文使用说明
附件列表
1587214920(1).jpg

原图尺寸 368.6 KB

1587214920(1).jpg

贝叶斯网络软件GeNIe 2.4+英文使用说明.zip

大小:22.64 MB

只需: 30 个论坛币  马上下载

本附件包括:

  • genie_academic_setup.exe
  • GeNIe.pdf

二维码

扫码加我 拉你入群

请注明:姓名-公司-职位

以便审核进群资格,未注明则拒绝

全部回复
2020-4-19 16:32:40
感谢分享
二维码

扫码加我 拉你入群

请注明:姓名-公司-职位

以便审核进群资格,未注明则拒绝

2020-4-25 15:39:39
楼主,由于论文需要,您的GeNIe软件打开open data file...时,会出现unable to open database file 吗?很急,谢谢了。
二维码

扫码加我 拉你入群

请注明:姓名-公司-职位

以便审核进群资格,未注明则拒绝

2020-11-4 21:33:33
请问这个软件如何激活啊,我下载了之后显示一直无法激活
二维码

扫码加我 拉你入群

请注明:姓名-公司-职位

以便审核进群资格,未注明则拒绝

2020-11-9 08:25:49
一直激活不了咋办呐
二维码

扫码加我 拉你入群

请注明:姓名-公司-职位

以便审核进群资格,未注明则拒绝

2024-3-16 17:40:12
这个可以激活吗?
二维码

扫码加我 拉你入群

请注明:姓名-公司-职位

以便审核进群资格,未注明则拒绝

栏目导航
热门文章
推荐文章

说点什么

分享

扫码加好友,拉您进群
各岗位、行业、专业交流群