经管之家App
让优质教育人人可得
立即打开
全部版块
我的主页
›
论坛
›
提问 悬赏 求职 新闻 读书 功能一区
›
学道会
【学习笔记】9.26 商品
楼主
狗蛋蛋蛋蛋
411
0
收藏
2019-09-26
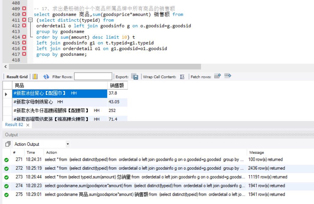
9.26 商品
扫码加我 拉你入群
请注明:姓名-公司-职位
以便审核进群资格,未注明则拒绝
相关推荐
【学习笔记】6.15.h&y
【学习笔记】打卡
【学习笔记】hi
栏目导航
学道会
产业经济学
经管文库(原现金交易版)
行业分析报告
经管高考
休闲灌水
热门文章
机器学习不再是经管社科研究选择题,而是下 ...
CDA数据分析师实战:方差分析与F检验的业务 ...
CDA 认证考试大纲 2025 重磅更新:一二级考 ...
中国绿色专利文本数据
大学生、博士生、博导师、学院派专业研究者 ...
现代数学译丛16马氏过程
现代数学译丛19随机微分方程导论与应用
CDA数据分析师实战核心:假设检验的逻辑、方 ...
新宏观丨扩大内需的最大障碍是什么?
新宏观丨储备需求呼吁中国对战略金属征收50 ...
推荐文章
26年寒假天津站|Gemini论文写作&数据分析 ...
2026JG学术冬训营:从Stata初高到Python机器 ...
关于如何利用文献的若干建议
关于学术研究和论文发表的一些建议
关于科研中如何学习基础知识的一些建议 (一 ...
一个自编的经济学建模小案例 --写给授课本科 ...
AI智能体赋能教学改革: 全国AI教育教学应用 ...
2025中国AIoT产业全景图谱报告-406页
关于文献求助的一些建议
几种免费下载文献的方法----我的文献应助经
说点什么
分享
微信
QQ空间
QQ
微博
扫码加好友,拉您进群
各岗位、行业、专业交流群