经管之家App
让优质教育人人可得
立即打开
全部版块
我的主页
›
论坛
›
提问 悬赏 求职 新闻 读书 功能一区
›
学道会
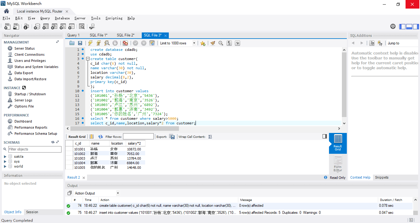
【学习笔记】2020.1.13 SQL作业
楼主
18276998675
322
1
收藏
2020-01-13
2020.1.13 SQL作业
扫码加我 拉你入群
请注明:姓名-公司-职位
以便审核进群资格,未注明则拒绝
全部回复
沙发
3608_cdabigdata
2020-1-14 09:49:32
完成的很好!不过salary是数值型字段,最好还是不要加引号。
扫码加我 拉你入群
请注明:姓名-公司-职位
以便审核进群资格,未注明则拒绝
相关推荐
【学习笔记】sql第二天
【学习笔记】sql好难 复习去了
【学习笔记】在SQL中经常会遇到需要找出数据中分组后的小组前几的需求。用pan ...
【学习笔记】SQL 总结
【学习笔记】2020—1—16 sql4作业
【学习笔记】SQL最后一讲 学完今天的SQL题,我觉得我自闭了……
【学习笔记】SQL好烧脑!除了N多函数加嵌套,还有好多边界情况需要考虑!日期 ...
【学习笔记】预习sql
【学习笔记】复习sql 加油( _)
【学习笔记】Sql复习一下
栏目导航
学道会
休闲灌水
学者专栏
保研/调剂(考研)
新手入门区
市场行情分析
热门文章
CDA数据分析脱产就业班于2026年3月7日开班! ...
CDA数据分析师:深耕表格结构数据特征,筑牢 ...
中外历史年代对照表
湖南统计年鉴2025(Excel版)
中国提振消费的战略选择与国际经验,提振消 ...
2026太空算力发展研究报告
Measure Theory for Analysis and Probabil ...
现代数学基础19 偏微分方程 孔德兴
下载到假资源如何退单
安徽全省一盘棋发力汽车产业
推荐文章
2026JG学术冬训营:从Stata初高到Python机器 ...
【必看】【本版版规,欢迎发悬赏贴求助】
26年寒假天津站|Gemini论文写作&数据分析 ...
关于如何利用文献的若干建议
关于学术研究和论文发表的一些建议
关于科研中如何学习基础知识的一些建议 (一 ...
一个自编的经济学建模小案例 --写给授课本科 ...
AI智能体赋能教学改革: 全国AI教育教学应用 ...
2025中国AIoT产业全景图谱报告-406页
关于文献求助的一些建议
说点什么
分享
微信
QQ空间
QQ
微博
扫码加好友,拉您进群
各岗位、行业、专业交流群